-
Notifications
You must be signed in to change notification settings - Fork 0
Autopilot System Overview
The autopilot system is meant to be adaptable to any aircraft including fixed-wing and multi-rotor aircraft (still WIP). This document mostly covers the software design of the system, although there are a few hardware notes made in this section and the next.
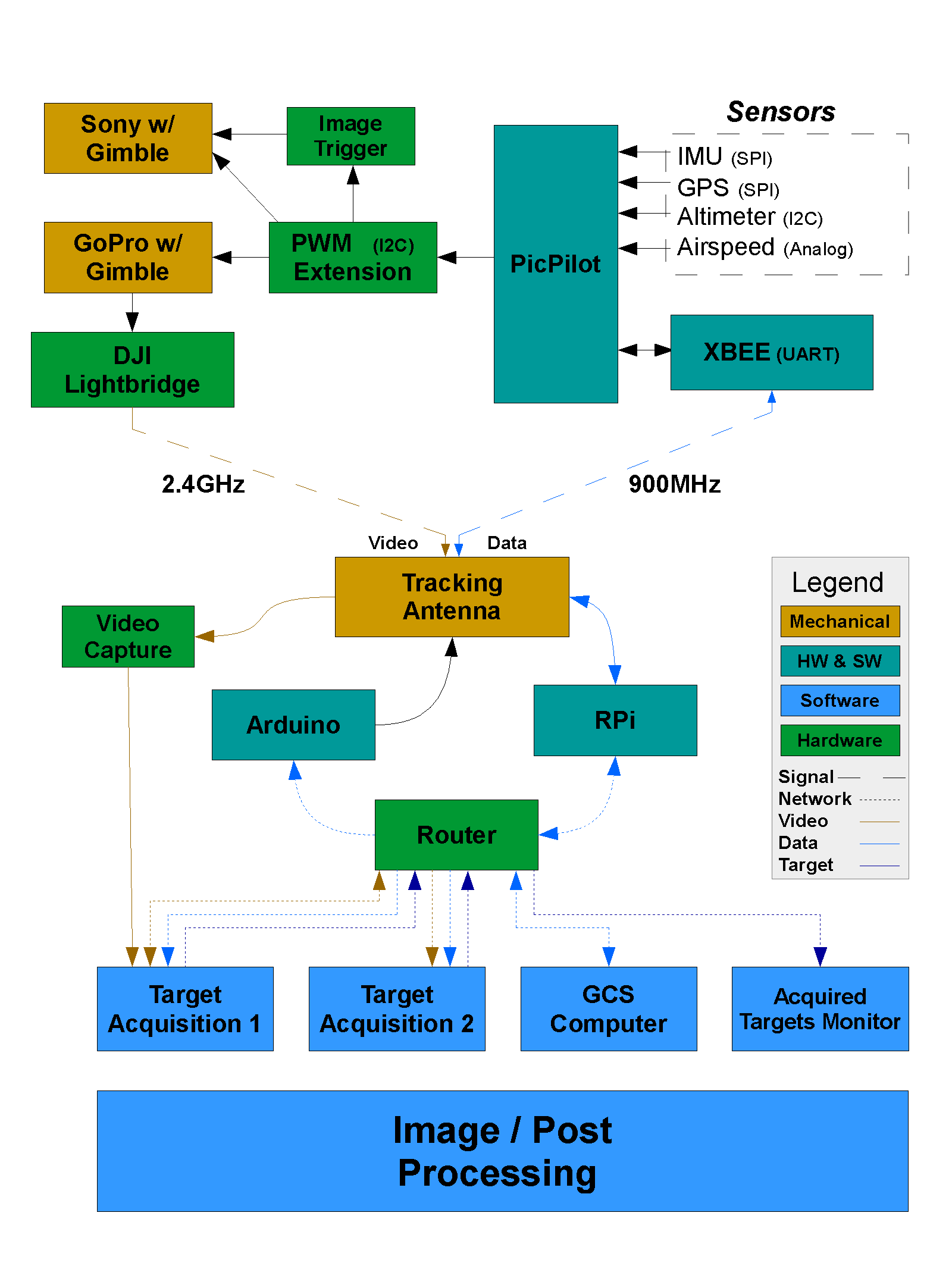
First of all, the flowchart block diagram of the system is presented below:
From this diagram you can see how the software combined with the hardware interacts to provide the final resulting UAV behaviour.
There are three chips. The main one is most commonly referred to as the attitude manager. It is also the communication manager, and the Master chip for all interchip communication. The other chip is referred to as the path manager. The third one has the dedicated task of managing the mechanical "safety" relays which ensure that a safety pilot can always regain control of the aircraft.
There are four sensors used in the original design of the aircraft. A GPS (Global Positioning System), IMU (Inertial Measurement Unit), Altimeter, and a camera are all part of the system. Additionally, 2 wireless interfaces are included in the design. A wireless Xbee transmitter/receiver provides telemetry data, whereas an additional (Ultra-high frequency [UHF]) receiver is used to attain control from a standard RC controller.
The outputs from the system include pictures and potentially video, telemetry data, and a functioning aircraft (with moving flaps, elevators, rudder, and ailerons).
This document only covers the PICpilot, however a system overview of a previously fully assembled system will be described in this section. In the past, the PICpilot has been expanded into a larger and more sophisticated system as seen below.

